07.08.2023, 08:20 PM
Hallo zusammen,
ich möchte euch auf mein neues Tutorial hinweisen, das sich mit der Verwendung von CamTrackAR in Kombination mit Blender beschäftigt: https://larry.at/camtrackar-tutorial/
Die App kann kostenlos für das iPhone heruntergeladen werden. Zusätzliche Funktionen können gegen eine Gebühr freigeschaltet werden.
In dem ausführlichen Tutorial stelle ich einen von mir entwickelten Workflow zur Nutzung der iPhone-App CamTrackAR in Blender vor.
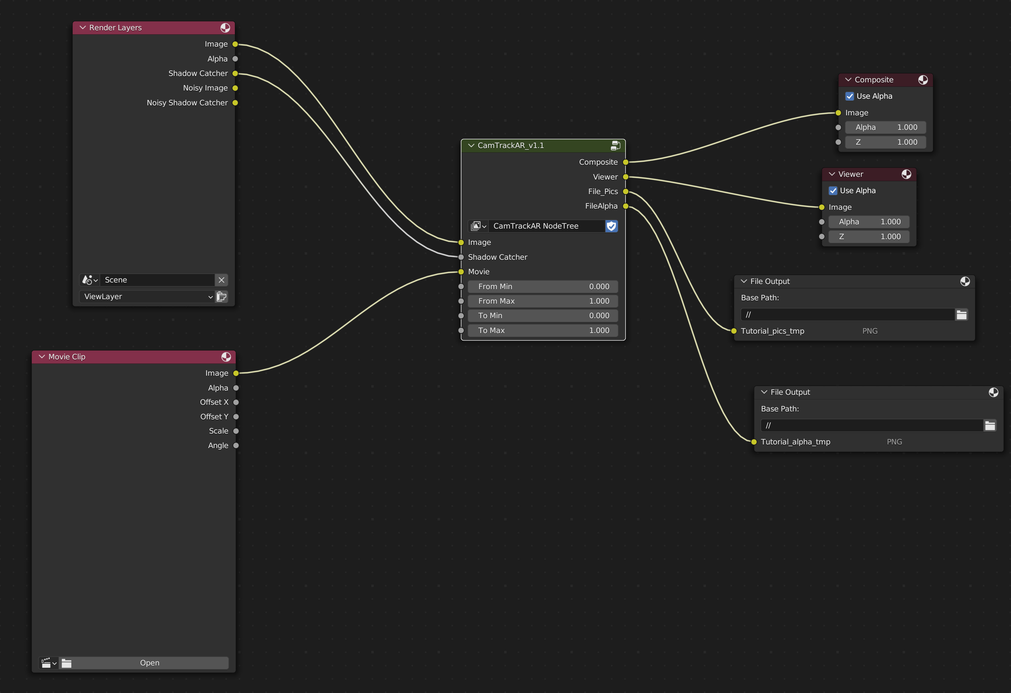
Auf der Webseite findet ihr eine prägnante Anleitung, die euch mit Hilfe von zwei erklärenden Bildern durch den Prozess des NodeTree führt. Begleitende Übungsdateien und der NodeTree können direkt von der Seite heruntergeladen werden, sodass ihr die Möglichkeit habt, die Schritte in eurem eigenen Tempo nachzuvollziehen.
Direktdownload:
CamTrackAR_CompositingNodeTree_all
https://larry.at/wp-content/uploads/camt...ee_all.zip
NodeTree Version 1.1
https://larry.at/wp-content/uploads/CamT..._setup.zip
Falls ihr Schwierigkeiten mit der Darstellung von mp4-Videos in Blender habt, biete ich auch eine Lösung dafür an: (https://larry.at/wp-content/uploads/2023...114990.mp4)
YouTube-Tutorial:
https://youtu.be/x_QR5j8JU6s
Feedback ist immer willkommen! Bitte beachtet, dass das Tutorial auf Englisch ist. Ich hoffe dennoch, dass es für euch hilfreich sein wird. Schaut mal vorbei!
ich möchte euch auf mein neues Tutorial hinweisen, das sich mit der Verwendung von CamTrackAR in Kombination mit Blender beschäftigt: https://larry.at/camtrackar-tutorial/
Die App kann kostenlos für das iPhone heruntergeladen werden. Zusätzliche Funktionen können gegen eine Gebühr freigeschaltet werden.
In dem ausführlichen Tutorial stelle ich einen von mir entwickelten Workflow zur Nutzung der iPhone-App CamTrackAR in Blender vor.
Auf der Webseite findet ihr eine prägnante Anleitung, die euch mit Hilfe von zwei erklärenden Bildern durch den Prozess des NodeTree führt. Begleitende Übungsdateien und der NodeTree können direkt von der Seite heruntergeladen werden, sodass ihr die Möglichkeit habt, die Schritte in eurem eigenen Tempo nachzuvollziehen.
Direktdownload:
CamTrackAR_CompositingNodeTree_all
https://larry.at/wp-content/uploads/camt...ee_all.zip
NodeTree Version 1.1
https://larry.at/wp-content/uploads/CamT..._setup.zip
Falls ihr Schwierigkeiten mit der Darstellung von mp4-Videos in Blender habt, biete ich auch eine Lösung dafür an: (https://larry.at/wp-content/uploads/2023...114990.mp4)
YouTube-Tutorial:
https://youtu.be/x_QR5j8JU6s
Feedback ist immer willkommen! Bitte beachtet, dass das Tutorial auf Englisch ist. Ich hoffe dennoch, dass es für euch hilfreich sein wird. Schaut mal vorbei!

