20.06.2025, 08:41 PM
Heute habe ich es endlich geschafft, mit Hilfe von Geometry Nodes Gras zu verteilen!
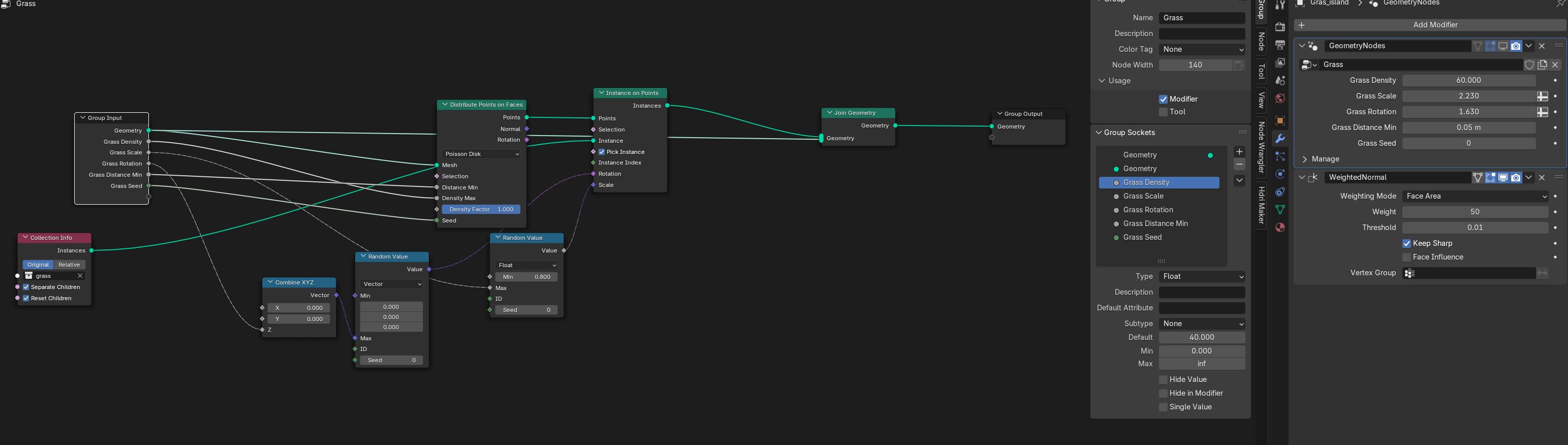
Ich habe mir dazu ein Tutorial angeschaut und daraus mein eigenes Setup gebaut (siehe Screenshot).
Das Gras stammt aus einer eigenen Collection mit CC0-Assets und wird zufällig platziert, skaliert und rotiert – komplett ohne Addon und super performant.
Ich verwende es für meine Unterführungs-Szene, die ich gerade für BlenderKit vorbereite.
Anfangs hatte ich versucht, das Gras mit Scatter real zu machen – aber die Datei wurde dadurch riesig und unbenutzbar.
Mit GeoNodes läuft alles viel schlanker!
Wenn jemand Tipps zum Optimieren hat (z. B. für Realize oder Export), gerne her damit!
Das Tutorial:
Ich habe mir dazu ein Tutorial angeschaut und daraus mein eigenes Setup gebaut (siehe Screenshot).
Das Gras stammt aus einer eigenen Collection mit CC0-Assets und wird zufällig platziert, skaliert und rotiert – komplett ohne Addon und super performant.
Ich verwende es für meine Unterführungs-Szene, die ich gerade für BlenderKit vorbereite.
Anfangs hatte ich versucht, das Gras mit Scatter real zu machen – aber die Datei wurde dadurch riesig und unbenutzbar.
Mit GeoNodes läuft alles viel schlanker!
Wenn jemand Tipps zum Optimieren hat (z. B. für Realize oder Export), gerne her damit!
Das Tutorial:
Seit Blender 2.5 hat es mein Leben positiv verändert.

